Acidurie combinée malonique et méthylmalonique
| Symptômes | Hypoglycémie, coma, acidocétose, convulsion, retard de croissance staturo-pondérale, microcéphalie, Memory Problems (d) et dystonie |
|---|
| Spécialité | Génétique médicale et endocrinologie |
|---|
| OMIM | 614265 |
|---|---|
| MeSH | C580002 |
Mise en garde médicale
L'acidurie combinée malonique et méthylmalonique (CMAMMA), également appelée acidémie combinée malonique et méthylmalonique, est une maladie métabolique héréditaire caractérisée par des taux élevés d'acide malonique et d'acide méthylmalonique[1]. Cependant, les niveaux d'acide méthylmalonique dépassent ceux de l'acide malonique[2]. CMAMMA n'est pas seulement une acidurie organique mais aussi un défaut de la synthèse mitochondriale des acides gras (mtFASII)[3]. Certains chercheurs ont émis l'hypothèse que la CMAMMA pourrait être l'une des formes les plus courantes d'acidémie méthylmalonique et peut-être l'une des erreurs innées du métabolisme les plus courantes[4]. Comme elle est rarement diagnostiquée, elle passe le plus souvent inaperçue[4],[5].
Symptômes et signes
Les phénotypes cliniques de la CMAMMA sont très hétérogènes et vont de symptômes asymptomatiques, légers à sévères[6],[7]. La physiopathologie sous-jacente n'est pas encore comprise[3]. Les symptômes suivants sont rapportés dans la littérature :
- acidose métabolique[2],[7],[8] ;
- coma[4],[3] ;
- hypoglycémie[4],[2],[3] ;
- convulsions[4],[2],[7],[3] ;
- maladie gastro-intestinale[7],[8] ;
- retard de développement[4],[7],[8] ;
- retard de la parole[1],[4],[6] ;
- retard de croissance[4] ;
- maladie psychiatrique[4] ;
- problèmes de mémoire[4] ;
- déclin cognitif[4] ;
- encéphalopathie[6] ;
- cardiomyopathie[2],[7],[8] ;
- caractéristiques dysmorphiques[7],[8].
Lorsque les premiers symptômes apparaissent dans l'enfance, il s'agit plutôt de troubles métaboliques intermédiaires, alors que chez les adultes, il s'agit généralement de symptômes neurologiques[4],[7].
Causes
La CMAMMA est une maladie métabolique innée, autosomique récessive, résultant d'un déficit de l'enzyme mitochondriale Acyl-CoA synthétase family member 3 (acyl-CoA synthetase family member 3, ACSF3). Le gène ACSF3 est situé sur le locus q24.3 du chromosome 16, comprend 11 exons et code pour une protéine de 576 acides aminés[7],[6]. La CMAMMA peut être causée par des variants de mutation homozygotes ou hétérozygotes composés du gène ACSF3[6]. Sur la base de la fréquence de l'allèle mineur (MAF), on peut prédire une prévalence de la CMAMMA dans la population d'environ 1:30 000[4].
Physiopathologie
ACSF3 code pour une acyl-CoA synthétase localisée dans les mitochondries et présentant une grande spécificité pour l'acide malonique et l'acide méthylmalonique[9]. Elle est responsable, en tant que malonyl-CoA synthétase, de la conversion de l'acide malonique en malonyl-CoA et, en tant que méthylmalonyl-CoA synthétase, de la conversion de l'acide méthylmalonique en méthylmalonyl-CoA[10].

Défaut de la synthèse mitochondriale des acides gras (mtFASII)
ACSF3, dans sa fonction de malonyl-CoA synthétase, catalyse la conversion de l'acide malonique en malonyl-CoA, qui est la première étape de la voie de synthèse mitochondriale des acides gras (mtFASII)[9],[3]. La mtFASII - à ne pas confondre avec la synthèse des acides gras (FASI) mieux connue dans le cytoplasme - joue un rôle important dans la régulation du métabolisme énergétique et dans les processus de signalisation médiés par les lipides[11],[3].
Le déficit d'ACSF3 dans la CMAMMA entraîne une accumulation d'acide malonique et un déficit mitochondrial en malonyl-CoA[12]. Alors que l'acide malonique inhibe de manière compétitive le complexe II et a un effet cytotoxique, le déficit du substrat malonyl-CoA entraîne à son tour une malonylation réduite des protéines mitochondriales, ce qui affecte l'activité des enzymes métaboliques et modifie le métabolisme cellulaire[12]. Cependant, la demande en malonyl-CoA peut encore être satisfaite en partie par l'enzyme mtACC1, une isoforme mitochondriale de l'ACC1, ce qui explique le large phénotype clinique de la CMAMMA[13]. Les carences en intermédiaires peuvent être poursuivies jusqu'au principal produit de mtFASII, l'octanoyl-ACP, qui est nécessaire comme substrat de départ pour la biosynthèse de l'acide lipoïque, pour l'assemblage des complexes de phosphorylation oxydative et comme substrat endogène pour la β-oxydation[3]. Des complexes multi-enzymatiques mitochondriaux importants tels que ceux du métabolisme énergétique, le complexe pyruvate déshydrogénase (PDHC), le complexe α-cétoglutarate déshydrogénase (α-KGDHC) et du métabolisme des acides aminés, le complexe de l'alpha-cétoacide déshydrogénase à chaîne ramifiée (BCKDHC), le complexe de l'oxoadipate déshydrogénase (OADHC) et le système de clivage de la glycine (GCS), dépendent de l'acide lipoïque en tant que cofacteur covalent pour leur fonctionnalité[14],[15]. Par conséquent, la lipoylation réduite du complexe pyruvate déshydrogénase et du complexe α-cétoglutarate déshydrogénase entraîne une réduction du flux glycolytique, mesuré dans la glycolyse et la capacité glycolytique[3]. Pour compenser probablement la demande énergétique de la cellule, une augmentation de la β-oxydation des acides gras et une diminution de la concentration des acides aminés qui alimentent anaplérotiquement le cycle de Kebs, tels que l'aspartate, la glutamine, l'isoleucine, la thréonine et la leucine, ont pu être détectées[3]. En résumé, la réduction de la respiration mitochondriale et du flux glycolytique entraîne une altération de la flexibilité mitochondriale avec une forte dépendance à la β-oxydation des acides gras et une consommation accrue d'acides aminés anaplérotiques[3],[13].
Cependant, malgré leur forte demande en énergie, les cellules neurales ne sont pas capables d'utiliser efficacement les acides gras pour la production d'énergie, à l'exception des cellules gliales et des neurones spécialisés de l'hypothalamus[13]. Néanmoins, il existe une interaction métabolique étroite entre les cellules gliales sous la forme d'astrocytes et les neurones pour maintenir la fonctionnalité cellulaire[13]. On suppose donc que CMAMMA entraîne également une régulation à la hausse de la β-oxydation dans les cellules cérébrales, entraînant un risque accru d'hypoxie et de stress oxydatif, ce qui peut contribuer aux symptômes neurologiques à long terme[13].
En outre, on observe également des changements massifs dans les lipides complexes cellulaires, tels que des niveaux accrus de lipides bioactifs comme les sphingomyélines et les cardiolipines, ainsi que les triacylglycérides, qui s'accompagnent en outre d'une modification de la longueur des chaînes d'acides gras et de la présence d'espèces à chaînes impaires[3]. En revanche, les phosphatidylcholines, les phosphatidylglycérols et les céramides sont réduits, ces derniers proportionnellement à l'augmentation des sphingomyélines[3]. En outre, l'incorporation du malonate dans les lipides est nettement plus faible, ce qui indique que l'ACSF3 est nécessaire au métabolisme du malonate[12].
Défaut de dégradation de l'acide méthylmalonique (acidurie méthylmalonique)

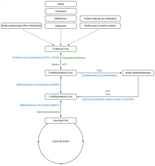
ACSF3, dans sa fonction de méthylmalonyl-CoA synthétase, catalyse la conversion de l'acide méthylmalonique en méthylmalonyl-CoA afin qu'il puisse être dégradé via le cycle de Krebs.
La déficience d'ACSF3 dans la CMAMMA conduit donc à une dégradation réduite et par conséquent à une accumulation accrue d'acide méthylmalonique dans les liquides et les tissus de l'organisme, ce qui est également connu sous le nom d'acidurie méthylmalonique. Le méthylmalonyl-CoA est formé à partir des acides aminés essentiels valine, thréonine, méthionine et isoleucine, des acides gras à chaîne impaire, de l'acide propanoïque et de la chaîne latérale du cholestérol et peut être converti en acide méthylmalonique par la D-méthylmalonyl-CoA hydrolase avant même d'atteindre le cycle de Krebs via le côté succinyl-CoA.
La fermentation bactérienne dans l'intestin est une source quantitativement importante d'acide propanoïque, qui est un précurseur de l'acide méthylmalonique[16],[17]. En outre, l'acide propanoïque est également absorbé par l'alimentation, car il est naturellement présent dans certains aliments ou est ajouté comme conservateur par l'industrie alimentaire, en particulier dans les produits de boulangerie[18] et les produits laitiers[19]. En outre, l'acide méthylmalonique est formé lors du catabolisme de la thymine[16],[17].
Cependant, les estérases intracellulaires sont également capables de couper le groupe méthyle de l'acide méthylmalonique et de générer la molécule mère, l'acide malonique[20].
In vitro, un lien entre l'acide méthylmalonique libre et l'acide malonique et la neurotoxicité a pu être établi[21],[20].
Diagnostic
En raison d'un large éventail de symptômes cliniques et du fait qu'elle échappe en grande partie aux programmes de dépistage néonatal, on pense que la CMAMMA est une affection insuffisamment reconnue[1],[2].
Programmes de dépistage néonatal
Étant donné que la CMAMMA due à l'ACSF3 n'entraîne pas d'accumulation de méthylmalonyl-CoA, de malonyl-CoA ou de propionyl-CoA, et qu'aucune anomalie n'est observée dans le profil d'acylcarnitine, la CMAMMA n'est pas détectée par les programmes standard de dépistage sanguin des nouveau-nés[7],[4],[2].
La province de Québec constitue un cas particulier, en plus du test sanguin, elle procède à un dépistage urinaire le 21e jour après la naissance dans le cadre du Québec Neonatal Blood and Urine Screening Program, bien qu'il soit probable que toutes les personnes atteintes de CMAMMA ne soient pas dépistées[22],[7].
Laboratoires de routine et de biochimie
En calculant le rapport acide malonique/acide méthylmalonique dans le plasma, on peut clairement distinguer une CMAMMA d'une acidémie méthylmalonique classique[1]. Ceci est vrai pour les personnes qui répondent ou non à la vitamine B12 dans l'acidémie méthylmalonique[1]. L'utilisation des valeurs d'acide malonique et d'acide méthylmalonique dans l'urine ne convient pas pour calculer ce rapport[1].
Dans la CMAMMA, le taux d'acide méthylamonique dépasse celui de l'acide malonique. En revanche, l'inverse est vrai pour l'acidurie malonique[8],[2].
Tests génétiques moléculaires
Le diagnostic final est confirmé par un test génétique moléculaire si des variantes pathogènes bialléliques sont trouvées dans le gène ACSF3. Il existe des panels multigènes spécifiques pour les acidémies méthylmaloniques, mais les gènes particuliers testés peuvent varier d'un laboratoire à l'autre et peuvent être adaptés par le clinicien au phénotype individuel[23],[24].
Le dépistage étendu des porteurs (ECS) au cours d'un traitement de fertilité peut également permettre d'identifier les porteurs de mutations du gène ACSF3[25].
Recherche
En 1984, la CMAMMA due à un déficit en malonyl-CoA décarboxylase a été décrite pour la première fois dans une étude scientifique[26],[8]. D'autres études sur cette forme de CMAMMA ont suivi jusqu'en 1994, date à laquelle une autre forme de CMAMMA avec une activité normale de la malonyl-CoA décarboxylase a été découverte[27],[8]. En 2011, la recherche génétique par séquençage de l'exome a identifié le gène ACSF3 comme cause de CMAMMA avec malonyl-CoA décarboxylase normale[4],[7]. Avec une étude publiée en 2016, le calcul du rapport acide malonique/acide méthylmalonique dans le plasma a présenté une nouvelle possibilité de diagnostic métabolique rapide de la CMAMMA[1].
Le Québec Neonatal Blood and Urine Screening Program rend la province de Québec intéressante pour la recherche sur la CMAMMA, car elle représente la seule cohorte de patients au monde sans biais de sélection[2]. Entre 1975 et 2010, on estime que 2 695 000 nouveau-nés ont ainsi été dépistés, avec 3 détections de la CMAMMA[7]. Toutefois, compte tenu de ce taux de détection inférieur au taux prédit par les fréquences hétérozygotes, il est probable que tous les nouveau-nés présentant ce phénotype biochimique n'ont pas été détectés par le programme de dépistage[7]. Une étude réalisée en 2019 a ensuite identifié jusqu'à 25 patients atteints de CMAMMA dans la province de Québec[2]. Tous, sauf un, ont été repérés par le Programme provincial de dépistage néonatal dans l'urine, 20 d'entre eux directement et 4 après le diagnostic d'un frère ou d'une sœur plus âgé(e)[2].
Série phénotypique
Les maladies suivantes présentent également des taux biochimiques élevés d'acide malonique et d'acide méthylmalonique :
- acidurie malonique[23]
- trouble du développement intellectuel autosomique récessif 69[23]
Voir aussi
Notes
Le terme d'acidurie combinée malonique et méthylmalonique avec le suffixe -uria (du grec ouron, urine) s'est imposé dans la littérature scientifique par opposition à l'autre terme d'acidémie combinée malonique et méthylmalonique avec le suffixe -emia (du grec aima, sang). Cependant, dans le contexte de la CMAMMA, aucune distinction claire n'est faite, puisque l'acide malonique et l'acide méthylmalonique sont élevés à la fois dans le sang et dans l'urine.
Dans l'acidurie malonique, l'acide malonique et l'acide méthylmalonique sont également élevés, c'est pourquoi on parlait autrefois d'acidurie combinée malonique et méthylmalonique (CMAMMA). Bien que le déficit en ACSF3 n'ait été découvert que plus tard, le terme d'acidurie combinée malonique et méthylmalonique s'est maintenant imposé dans les bases de données médicales pour le déficit en ACSF3[28],[29].
Liens externes
Références
- 1 2 3 4 5 6 7 (en) Monique G. M. de Sain-van der Velden, Maria van der Ham, Judith J. Jans et Gepke Visser, « A New Approach for Fast Metabolic Diagnostics in CMAMMA », dans JIMD Reports, Volume 30, vol. 30, Springer Berlin Heidelberg, (ISBN 978-3-662-53680-3, PMID 26915364, PMCID 5110436, DOI 10.1007/8904_2016_531, lire en ligne), p. 15–22.
- 1 2 3 4 5 6 7 8 9 10 11 (en) Alina Levtova, Paula J. Waters, Daniela Buhas et Sébastien Lévesque, « Combined malonic and methylmalonic aciduria due to ACSF3 mutations: Benign clinical course in an unselected cohort », Journal of Inherited Metabolic Disease, vol. 42, no 1, , p. 107–116 (ISSN 0141-8955 et 1573-2665, DOI 10.1002/jimd.12032, lire en ligne).
- 1 2 3 4 5 6 7 8 9 10 11 12 13 (en) Zeinab Wehbe, Sidney Behringer, Khaled Alatibi et David Watkins, « The emerging role of the mitochondrial fatty-acid synthase (mtFASII) in the regulation of energy metabolism », Biochimica et Biophysica Acta (BBA) - Molecular and Cell Biology of Lipids, vol. 1864, no 11, , p. 1629–1643 (DOI 10.1016/j.bbalip.2019.07.012, lire en ligne).
- 1 2 3 4 5 6 7 8 9 10 11 12 13 14 15 (en) NIH Intramural Sequencing Center Group, Jennifer L Sloan, Jennifer J Johnston et Irini Manoli, « Exome sequencing identifies ACSF3 as a cause of combined malonic and methylmalonic aciduria », Nature Genetics, vol. 43, no 9, , p. 883–886 (ISSN 1061-4036 et 1546-1718, PMID 21841779, PMCID 3163731, DOI 10.1038/ng.908, lire en ligne).
- ↑ (en) Lisa C. Sniderman, Marie Lambert, Robert Giguère et Christiane Auray-Blais, « Outcome of individuals with low-moderate methylmalonic aciduria detected through a neonatal screening program », The Journal of Pediatrics, vol. 134, no 6, , p. 675–680 (DOI 10.1016/S0022-3476(99)70280-5, lire en ligne).
- 1 2 3 4 5 (en) Ping Wang, Jianbo Shu, Chunyu Gu et Xiaoli Yu, « Combined Malonic and Methylmalonic Aciduria Due to ACSF3 Variants Results in Benign Clinical Course in Three Chinese Patients », Frontiers in Pediatrics, vol. 9, , p. 751895 (ISSN 2296-2360, PMID 34900860, PMCID 8658908, DOI 10.3389/fped.2021.751895, lire en ligne).
- 1 2 3 4 5 6 7 8 9 10 11 12 13 14 (en) A. Alfares, L. D. Nunez, K. Al-Thihli et J. Mitchell, « Combined malonic and methylmalonic aciduria: exome sequencing reveals mutations in the ACSF3 gene in patients with a non-classic phenotype », Journal of Medical Genetics, vol. 48, no 9, , p. 602–605 (ISSN 0022-2593 et 1468-6244, DOI 10.1136/jmedgenet-2011-100230, lire en ligne).
- 1 2 3 4 5 6 7 8 (en) A. R. Gregg, A. W. Warman, D. R. Thorburn et W. E. O'Brien, « Combined malonic and methylmalonic aciduria with normal malonyl-coenzyme A decarboxylase activity: A case supporting multiple aetiologies », Journal of Inherited Metabolic Disease, vol. 21, no 4, , p. 382–390 (DOI 10.1023/A:1005302607897).
- 1 2 (en) Andrzej Witkowski, Jennifer Thweatt et Stuart Smith, « Mammalian ACSF3 Protein Is a Malonyl-CoA Synthetase That Supplies the Chain Extender Units for Mitochondrial Fatty Acid Synthesis », Journal of Biological Chemistry, vol. 286, no 39, , p. 33729–33736 (PMID 21846720, PMCID 3190830, DOI 10.1074/jbc.M111.291591, lire en ligne)
- ↑ (en) Joon Kee Lee et Arum Oh, « Combined Malonic and Methylmalonic Aciduria Diagnosed by Recurrent and Severe Infections Mimicking a Primary Immunodeficiency Disease: A Case Report », Journal of Korean Medical Science, vol. 38, no 45, (ISSN 1011-8934 et 1598-6357, PMID 37987109, PMCID 10659923, DOI 10.3346/jkms.2023.38.e387, lire en ligne)
- ↑ (en) Caitlyn E. Bowman et Michael J. Wolfgang, « Role of the malonyl-CoA synthetase ACSF3 in mitochondrial metabolism », Advances in Biological Regulation, vol. 71, , p. 34–40 (PMID 30201289, PMCID 6347522, DOI 10.1016/j.jbior.2018.09.002, lire en ligne)
- 1 2 3 (en) Caitlyn E. Bowman, Susana Rodriguez, Ebru S. Selen Alpergin et Michelle G. Acoba, « The Mammalian Malonyl-CoA Synthetase ACSF3 Is Required for Mitochondrial Protein Malonylation and Metabolic Efficiency », Cell Chemical Biology, vol. 24, no 6, , p. 673–684.e4 (PMID 28479296, PMCID 5482780, DOI 10.1016/j.chembiol.2017.04.009, lire en ligne)
- 1 2 3 4 5 (en) Sara Tucci, « Brain metabolism and neurological symptoms in combined malonic and methylmalonic aciduria », Orphanet Journal of Rare Diseases, vol. 15, no 1, (ISSN 1750-1172, PMID 31969167, PMCID 6977288, DOI 10.1186/s13023-020-1299-7, lire en ligne)
- ↑ (en) Johannes A. Mayr, René G. Feichtinger, Frederic Tort et Antonia Ribes, « Lipoic acid biosynthesis defects », Journal of Inherited Metabolic Disease, vol. 37, no 4, , p. 553–563 (ISSN 0141-8955 et 1573-2665, DOI 10.1007/s10545-014-9705-8, lire en ligne)
- ↑ (en) Geoffray Monteuuis, Fumi Suomi, Juha M. Kerätär et Ali J. Masud, « A conserved mammalian mitochondrial isoform of acetyl-CoA carboxylase ACC1 provides the malonyl-CoA essential for mitochondrial biogenesis in tandem with ACSF3 », Biochemical Journal, vol. 474, no 22, , p. 3783–3797 (ISSN 0264-6021 et 1470-8728, DOI 10.1042/BCJ20170416, lire en ligne)
- 1 2 (en) G.N. Thompson, J.H. Walter, J.-L. Bresson et G.C. Ford, « Sources of propionate in inborn errors of propionate metabolism », Metabolism, vol. 39, no 11, , p. 1133–1137 (DOI 10.1016/0026-0495(90)90084-P, lire en ligne)
- 1 2 Rosenberg LE (1983). "Disorders of propionate and methylmalonate metabolism". In Stanbury JB, Wyngaarden JB, Frederickson DS (eds.). The metabolic Basis of Inherited Disease (5th ed.). New York. pp. 474–497.
- ↑ (en) Marwa Scharinger, Marcel Kuntz, Andreas Scharinger et Jan Teipel, « Rapid Approach to Determine Propionic and Sorbic Acid Contents in Bread and Bakery Products Using 1H NMR Spectroscopy », Foods, vol. 10, no 3, , p. 526 (ISSN 2304-8158, PMID 33802459, PMCID 7998730, DOI 10.3390/foods10030526, lire en ligne)
- ↑ (en) T Yamamura, Y Okamoto, G Okada et Y Takaishi, « Association of thalamic hyperactivity with treatment-resistant depression and poor response in early treatment for major depression: a resting-state fMRI study using fractional amplitude of low-frequency fluctuations », Translational Psychiatry, vol. 6, no 3, , e754–e754 (ISSN 2158-3188, PMID 26954981, PMCID 4872444, DOI 10.1038/tp.2016.18, lire en ligne)
- 1 2 (en) B.A McLaughlin, D Nelson, I.A Silver et M Erecinska, « Methylmalonate toxicity in primary neuronal cultures », Neuroscience, vol. 86, no 1, , p. 279–290 (DOI 10.1016/S0306-4522(97)00594-0, lire en ligne)
- ↑ (en) S. Kölker, B. Ahlmeyer, J. Krieglstein et G. F. Hoffmann, « Methylmalonic acid induces excitotoxic neuronal damage in vitro », Journal of Inherited Metabolic Disease, vol. 23, no 4, , p. 355–358 (ISSN 0141-8955 et 1573-2665, DOI 10.1023/A:1005631230455, lire en ligne)
- ↑ (en) « Blood and Urine Screening in Newborns » [archive du ], sur quebec.ca.
- 1 2 3 Manoli I, Sloan JL, Venditti CP. Isolated Methylmalonic Acidemia. 2005 Aug 16 [Updated 2022 Sep 8]. In: Adam MP, Feldman J, Mirzaa GM, et al., editors. GeneReviews® [Internet]. Seattle (WA): University of Washington, Seattle; 1993-2024. Available from: https://www.ncbi.nlm.nih.gov/books/NBK1231/
- ↑ (en) « "Targeted Genes and Methodology Details for Methylmalonic Aciduria Gene Panel" » (consulté le ).
- ↑ (en) Marie Cosette Gabriel, Stephanie M. Rice, Jennifer L. Sloan et Matthew H. Mossayebi, « Considerations of expanded carrier screening: Lessons learned from combined malonic and methylmalonic aciduria », Molecular Genetics & Genomic Medicine, vol. 9, no 4, (ISSN 2324-9269 et 2324-9269, PMID 33625768, PMCID 8123733, DOI 10.1002/mgg3.1621, lire en ligne).
- ↑ (en) G. K. Brown, R. D. Scholem, A. Bankier et D. M. Danks, « Malonyl coenzyme a decarboxylase deficiency », Journal of Inherited Metabolic Disease, vol. 7, no 1, , p. 21–26 (ISSN 0141-8955 et 1573-2665, DOI 10.1007/BF01805615, lire en ligne)
- ↑ (en) P.T. Ozand, W.L. Nyhan, A. Al Aqeel et J. Christodoulou, « Malonic aciduria », Brain and Development, vol. 16, , p. 7–11 (DOI 10.1016/0387-7604(94)90091-4, lire en ligne)
- ↑ « COMBINED MALONIC AND METHYLMALONIC ACIDURIA; CMAMMA », sur omim.org (consulté le ).
- ↑ « Combined malonic and methylmalonic acidemia », sur ncbi.nlm.nih.gov (consulté le ).
- Portail de la médecine